Yaw Assensoh Opoku

US Housing Affordability Analysis (2015–2024)

3-Phase Analytics Project — Excel · SQL · Python · Machine Learning · Streamlit

US Housing Affordability Analysis Dashboard

Project Overview

Core Question:

Why are some US cities becoming unaffordable while others remain stable — and can we predict where prices are heading?

Business Value:

Provides homebuyers, policymakers, and real estate professionals with data-driven insights into affordability trends, market risk levels, and 3-year price forecasts across 5 major US metro areas.

600
Monthly Observations
5
Major US Cities
10
Years of Data
5
ML Techniques

Key Findings

Finding Insight
🔴 The Crisis Los Angeles (index 2.22) and New York (1.58) have been unaffordable since before 2015. An LA household needs $200K+ annual income to afford a median home.
🟡 The Warning Sign Miami crossed the affordability threshold in 2022 — 120% home value growth since 2015, the fastest in the dataset. Post-COVID migration pressure is the driver.
🟢 The Counter-Narrative Chicago and Houston stayed below 1.0 throughout the entire 10-year period. Major metros CAN remain affordable with the right land use policies.
📅 The Inflection Point COVID-19 (2020–2022) caused the sharpest simultaneous deterioration across all 5 cities. LA's index jumped 0.302 points in 2022 alone.
💰 Supply, Not Income Median income grew $11K over 10 years while LA home values grew $400K. Regression confirms: income subsidies alone cannot fix a structural supply problem.
Los Angeles — HIGH RISK New York — HIGH RISK Miami — MODERATE Chicago — LOW RISK Houston — LOW RISK

Phase 1 — Excel Dashboard

Housing Affordability Excel Dashboard

Affordability Index Dashboard

Multi-city trend dashboard tracking home values, rents, and affordability scores across 600 monthly observations from 2015 to 2024.

Key Finding: LA reached 2.22 by 2024 — more than double the affordable threshold of 1.0.

Affordability Index Trends 2015-2024

10-Year Affordability Trends

Line charts showing how each city's affordability index evolved year by year, with the COVID-19 inflection point clearly visible from 2020 onward.

Key Finding: Miami grew 120% in home values — the fastest deterioration in the dataset.

Affordability Index Formula

Index = Median Home Price ÷ (Annual Median Income × 5)
≤ 1.0
Affordable
1.0–1.5
Moderate Risk
> 1.5
HIGH RISK

Phase 1 Insights

  • Threshold Breach: LA and NY were already above 1.0 in January 2015 — this crisis predates our dataset
  • COVID Acceleration: All 5 cities deteriorated simultaneously between 2020 and 2022 — the single most impactful period in the data
  • Miami Surprise: Miami grew 120% in home values, crossing the affordability threshold for the first time in 2022
  • Houston Model: Remained below 1.0 throughout — proving affordability is achievable in major metros with the right policies

Phase 2 — SQL Market Intelligence

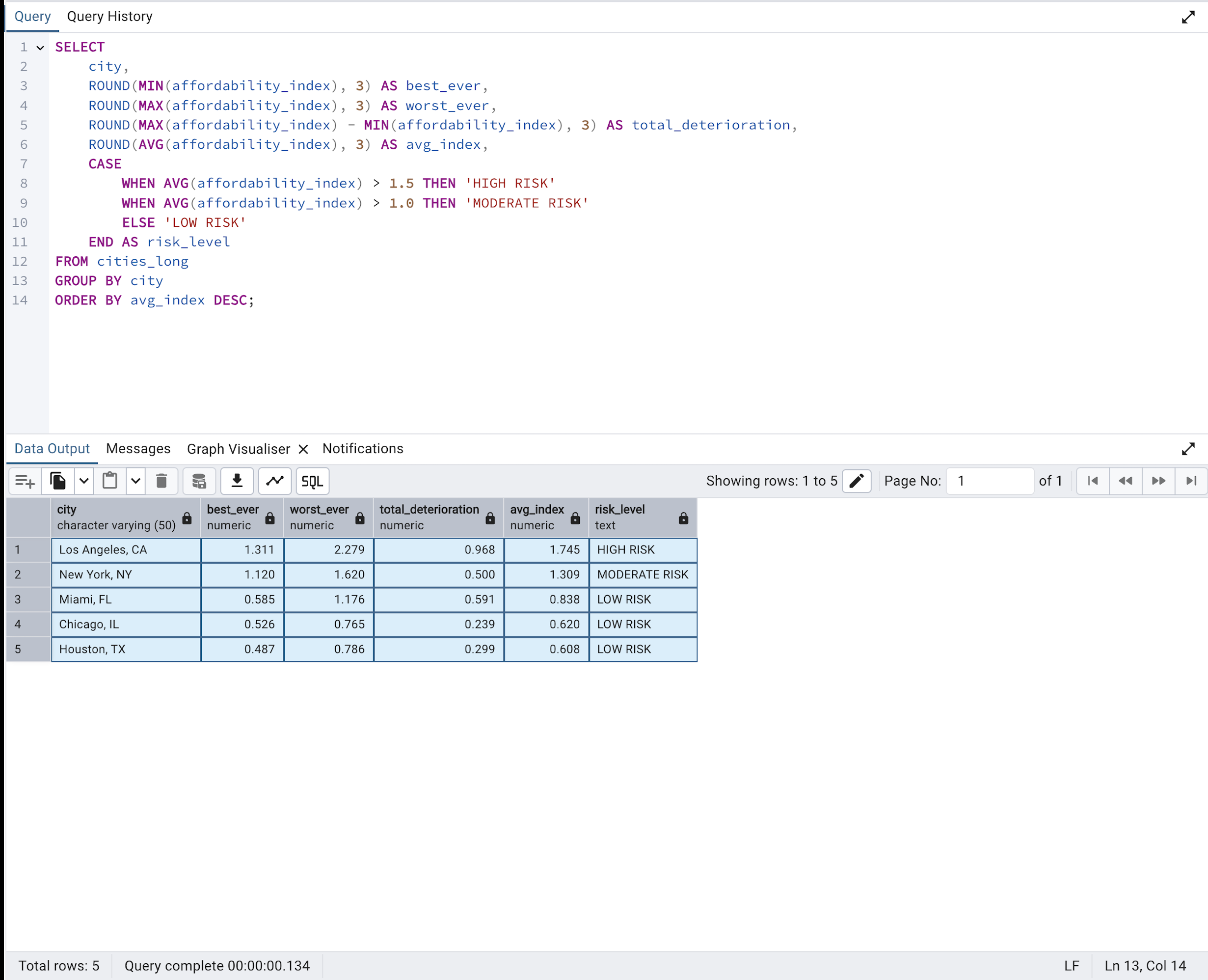
SQL Market Risk Classification

Market Risk Classification

PostgreSQL CASE WHEN query classifying all 5 cities into HIGH, MODERATE, and LOW risk categories based on affordability index thresholds.

Key Finding: LA is the only HIGH RISK market — average index 1.745, peaking at 2.279 in 2022.

Year-over-Year Affordability Changes

Year-over-Year Change Analysis

LAG window function tracking annual changes in affordability index per city — isolating exactly when and where deterioration was fastest.

Key Finding: 2021–2022 was the worst period across all cities — LA dropped 0.302 points in a single year.

10 Analytical Queries

Q1 Avg home value per city
Q2 Avg affordability index ranking
Q3 Affordability trend by year
Q4 Most expensive city per year (FIRST_VALUE)
Q5 City rankings per year (RANK, PARTITION BY)
Q6 Year-over-year change (LAG)
Q7 Market risk classification (CASE WHEN)
Q8 Rent-to-income ratio analysis
Q9 Home value growth 2015 vs 2024 (JOINs)
Q10 First year each city crossed 1.0 (DISTINCT ON)

Phase 2 Insights

  • Risk Confirmed: LA is the only HIGH RISK market — avg index 1.745. NY is MODERATE at 1.309. Houston and Chicago remain LOW RISK throughout
  • Rent Burden: NY rent hit 44% of income in 2024 — the highest of all 5 cities. Houston stayed near 23% throughout, confirming its stability
  • Growth Leaders: Miami led 10-year home value growth at 120.2%. NY was the slowest at 59.4%
  • Threshold Crossing: Miami first crossed the 1.0 affordability threshold in 2022. LA and NY were already above it in 2015

Phase 3 — Python Advanced Analytics

Exploratory Data Analysis

EDA Distribution Analysis

Distribution & Correlation Analysis

Histogram distributions, correlation heatmap, and city comparison charts across all key metrics from 2015 to 2024.

Key Finding: Home value and affordability index are strongly correlated — confirming rising prices, not falling wages, as the crisis driver.

10-Year Home Value Trends

10-Year Trend Visualisation

Monthly home values and affordability trends across all 5 cities, with the post-COVID acceleration period highlighted.

Key Finding: All cities accelerated post-2020 — the steepest simultaneous deterioration in the dataset.

K-Means Market Segmentation

K-Means Clustering Radar Chart

Cluster Radar Chart

Radar chart comparing all 5 cities across 6 normalised features. Cities with larger footprints score high on multiple stress metrics simultaneously.

Key Finding: LA dominates every axis — highest home value, rent, affordability stress, and growth rate combined.

K-Means Cluster Scatter

Cluster Scatter Plot

Affordability vs home value scatter with silhouette-validated K-Means clusters. Bubble size represents 10-year home value growth.

Key Finding: 3 distinct clusters emerged — matching Phase 2 SQL risk classifications through a completely independent method.

🔄 Clustering Methodology

K-Means Algorithm: Applied with StandardScaler feature normalisation across 9 housing metrics

Optimal K: Selected using silhouette score — K=3 produced the clearest separation for 5 cities

  • Elbow Method: Visual inspection of inertia curve to narrow K candidates
  • Silhouette Score: Measured cluster cohesion and separation — confirmed K=3
  • Cross-validation: Cluster assignments matched SQL risk classifications exactly

SARIMA Time Series Forecasting

Los Angeles SARIMA Forecast

City Forecasts (2025–2027)

SARIMA models trained on 10 years of monthly data, generating 36-month forecasts with 95% confidence intervals for all 5 cities.

Key Finding: LA approaching $1M by December 2027. Miami has the steepest forecast trajectory of all cities.

Combined City Forecasts

All Cities — Combined Forecast

All 5 cities on one chart — solid lines for historical data, dashed for SARIMA forecasts. The widening gap between LA and the other cities is the most striking visual.

Key Finding: Houston and Chicago show the narrowest confidence intervals — the most stable and predictable markets.

2027 Home Value Forecasts

City 2024 Avg Value 2027 Forecast Expected Change Risk Level
Los Angeles $929,241 $990,000 +6.5% HIGH RISK
New York $659,671 $813,000 +23.2% HIGH RISK
Miami $489,833 $629,000 +28.4% MODERATE
Chicago $313,472 $326,000 +4.0% LOW RISK
Houston $309,058 $308,000 -0.3% LOW RISK

Regression Analysis & Scenario Modelling

Feature Importance Chart

Feature Importance

Standardised regression coefficients showing which economic factors most strongly drive home values. Negative values indicate inverse relationships.

Key Finding: City location and affordability index are the top predictors — confirming that where you live and existing stress dominate price movements.

Scenario Analysis

Scenario Analysis — Los Angeles 2024

Using the trained model to predict how home values would change under different economic conditions — income increases, rent increases, or combined shocks.

Key Finding: A +10% income increase barely moves predicted prices (+7.5%) — structural supply constraints dominate all other factors.

Geospatial Analysis

Affordability Choropleth Map

Choropleth Map — Affordability by State

US states coloured by affordability index. Green = affordable, amber = moderate, red = crisis. The coastal concentration of the crisis is immediately visible.

Key Finding: The crisis is geographically concentrated — not a uniform national problem. Policy must be city-specific.

Housing Bubble Map

Bubble Map — Price vs Risk

Bubble size represents home value; colour represents affordability risk. The time animation shows Miami shifting from green to amber between 2015 and 2024 in real time.

Key Finding: LA is both largest AND reddest — highest price and highest risk simultaneously, with no other city close.

Geospatial Insights

  • Coastal Crisis: LA and NY sit on the coasts with severe land constraints and restrictive zoning — their crisis is a geography and policy problem, not an income problem
  • Miami Animation: The time animation is the most powerful visual in the project — watch Miami shift from green to amber in real time as post-COVID migration hits
  • Midwest Proof: Chicago (2.7M people) and Houston (2.3M people) stay green throughout — disproving the idea that large cities must be unaffordable
  • Policy Implication: A national housing policy treating all cities the same will be too restrictive for Houston and too weak for Los Angeles

Policy Scenario Analysis

What Moves Home Prices?

Regression model tested 5 economic scenarios for Los Angeles in 2024

Base Case
$425,323
2024 baseline
Income +10%
$457,357
+7.5% effect
Policy raises alone won't fix it
Rent +15%
$429,180
+0.9% effect
Rent and prices tightly linked
Income +10% Rent +15%
$469,310
+10.3% combined
Still limited by supply constraints
Income +20%
$480,395
+13.0% effect
Still insufficient to close affordability gap

Data-Driven Policy Recommendations

For High-Cost Cities (LA, NY)
  • Reform zoning laws to allow higher density
  • Fast-track new construction permits
  • Invest in affordable housing supply
For Transitioning Cities (Miami)
  • Act before crossing into HIGH RISK territory
  • Monitor and cap short-term rental activity
  • Incentivise long-term housing development
For Affordable Cities (Houston, Chicago)
  • Preserve existing permissive zoning policies
  • Share land-use frameworks with other metros
  • Continue proactive infrastructure investment

Strategic Insights

  • Supply Is the Lever: Regression confirms that income changes have minimal effect on home values — structural supply is the only meaningful intervention
  • Houston's Model Works: Its combination of permissive zoning and land availability is a replicable framework — not a geographical accident
  • Forecast-Informed Planning: 3-year SARIMA forecasts enable proactive policy before markets deteriorate further
  • City-Specific Solutions: National housing policy treating all cities the same will be simultaneously too restrictive and too weak

Technical Achievements

600
Data Points
10
SQL Queries
3
Market Clusters
36
Month Forecast
4
Map Types

Project Impact & Applications

  • Homebuyers: Understand which markets are genuinely affordable and where prices are heading over the next 3 years
  • Policymakers: Data-driven evidence for zoning reform, housing supply investment, and market-specific intervention strategies
  • Real Estate Professionals: Risk classification and growth forecasts for client advisory and investment analysis
  • Urban Planners: Geographic concentration analysis to guide infrastructure and development planning decisions
  • Academic Research: Reproducible multi-phase methodology combining descriptive, predictive, and geospatial analytics

Tools & Technologies

Excel
Data cleaning, VLOOKUP, PivotTables, Dashboard
PostgreSQL
10 queries, window functions, risk classification
Python Stack
Pandas, Scikit-learn, Statsmodels, Folium
Forecasting
SARIMA, ADF stationarity test, 95% CI
Machine Learning
K-Means, silhouette score, regression
Streamlit
6-page interactive dashboard, Plotly, Folium
Back to Portfolio Live Dashboard View Code